AI-Flow Blog
Effortlessly Connect, Customize, and Automate AI Workflows with Our Drag-and-Drop Interface
2026

ComfyUI Alternative for API-Based Workflows — No GPU Required
14 Apr
How to Use Your Own Anthropic API Key in a Visual Workflow Builder
13 Apr
Replicate API Workflow Builder — No Code
13 Apr
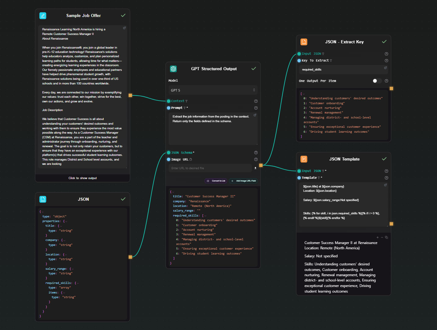
Build an LLM Pipeline with Structured JSON Output — No Python Needed
25 Mar
n8n vs AI-Flow for AI Model Pipelines
18 Mar
How to Chain Claude and Replicate Models Without Writing Code
10 Mar2025

Create & Manage Notion Pages with AI-Flow
6 May
Automate Social Media Posts with AI-Flow and Airtable
6 May
7 Awesome Ways to Use GPT Image (gpt-image-1) in AI-FLOW
26 Apr
7 Awesome Ways to Use FLUX.1 Kontext in AI-FLOW
26 Apr
How to Extract Image Assets with GPT Image and AI-FLOW – Step-by-Step Guide
26 Apr
Streamlining Image Generation with GPT Image and AI-FLOW – Practical Workflow Guide
25 Apr
Creating Consistent Characters for Storytelling with GPT Image and AI-FLOW – Detailed Workflow Guide
25 Apr
How to Generate Realistic Clothing Images with GPT Image and AI-FLOW – Step-by-Step Guide
25 Apr2024

Inpainting from Text Prompt - How to Achieve Seamless AI-Driven Image Editing
8 Dec
Generate Vector Graphics with AI - Recraft V3 SVG - A Comprehensive Guide
7 Dec
Generate Stunning AI Videos with MiniMax Video-01 (Hailuo) - A Comprehensive Guide
4 Dec
Restyling - FLUX 1.1 Pro Ultra - Transform Your Images with AI
1 Dec
Generate AI Image Variations with FLUX Redux Dev
1 Dec
Edit Image with AI - Inpainting - FLUX Fill Pro - A Comprehensive Guide
1 Dec
Edge-Guided AI Image Creation with Flux Canny Pro - A Comprehensive Guide
1 Dec
Efficient Text Extraction from Scanned Documents with AI-Flow OCR
3 Oct
How to Generate High-Quality Images with FLUX 1.1 Pro - A Step-by-Step Guide
3 Oct
Generate SEO-Optimized Product Description with AI
2 Oct
Create Stunning Coloring Book Pages with AI
1 Oct
Create Illustrated Short Children's Stories with AI
1 Oct
How to Build and Deploy AI Workflows Easily
26 Sept
Getting Started With AI-Flow
17 Sept
Access Replicate API through AI-Flow
16 Sept
Integrate and Automate AI Workflows with API Builder
27 Jul
Generate Consistent Characters Using AI - Part 1
15 Jun
How to automate story and image creation using AI - Part 2
14 Jun
How to automate story and image creation using AI - Part 1
13 Jun
Seamlessly Integrate StabilityAI API with AI-FLOW for Enhanced Image Generation
9 Jun
Flexible Pricing Options - Enhancing User Experience with API Key Integration
6 Jun
Access Claude 3 from Anthropic API through AI-FLOW
5 Jun
How to Summarize Documents or Ask Questions Using AI-FLOW
3 May
Access Stable Diffusion 3 API through AI-FLOW
3 MayHow to Summarize a YouTube Video Using AI-FLOW
5 Mar2023